Apple: ecco il nuovo Security Plan 2021
Il documento spiega nei dettagli le nuove feature di sicurezza di macOS e iOS, con tutte le informazioni per gli sviluppatori di applicazioni.
Un vero “mattone” (192 pagine) che spiega scopo e funzionamento dei sistemi di sicurezza implementati da Apple nei suoi prodotti. È il Platform Security 2021, rilasciato sotto forma di report dall’azienda di Tim Cook in questi giorni.
Il documento, scaricabile a questo indirizzo Internet in formato PDF, affronta tutti gli aspetti legati alla sicurezza, partendo da quella hardware per arrivare agli strumenti di gestione dei dispositivi.
Un vademecum che non ha solo scopo di illustrare al pubblico e alle aziende gli sforzi compiuti dall’azienda in questa direzione, ma anche (e soprattutto) di “educare” gli sviluppatori e gli operatori del settore per fare in modo che sfruttino i sistemi di sicurezza in maniera appropriata.
Largo spazio è dedicato al nuovo processore M1, introdotto con i nuovi modelli Mac (che ha già suscitato l’interesse dei pirati informatici) con il quale Apple ha introdotto una serie di accorgimenti a livello hardware e software che dovrebbero migliorarne il livello di sicurezza.
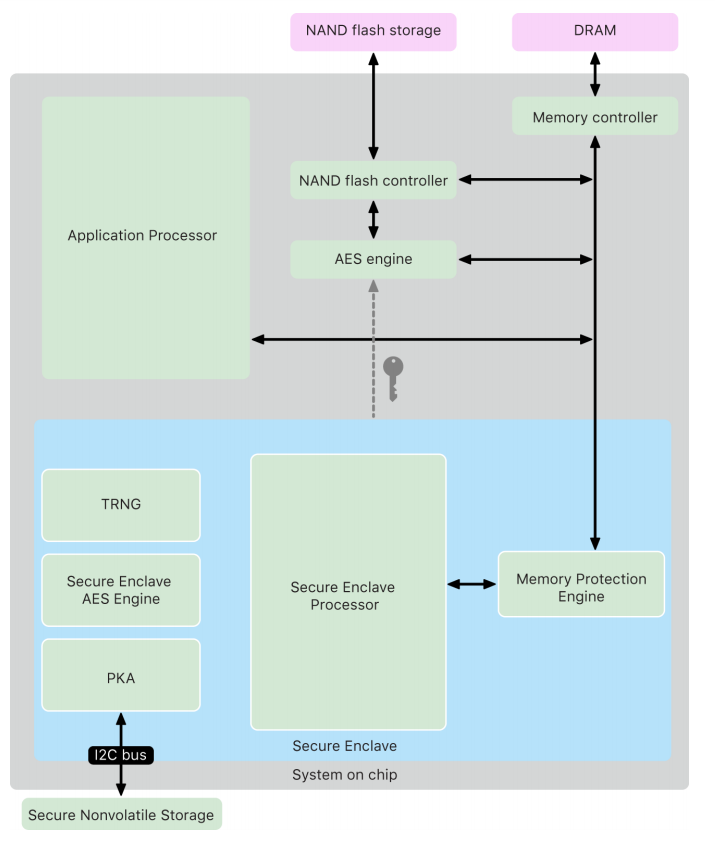
I temi legati alla sicurezza per quanto riguarda l’architettura hardware dei prodotti Apple, snocciolati nella prima parte del report, variano dal coprocessore Secure Enclave, cui è affidata la gestione dell’avvio protetto del sistema, passando per Apple T2 (crittografia dei dati) per arrivare al codice Boot ROM alla base del sistema di sicurezza dei dispositivi iOS.
Oltre alle specifiche dei sistemi di riconoscimento biometrico (Touch ID e Face ID) il documento tocca anche alcune funzionalità specifiche, come il sistema di protezione dei portatili Mac che prevede la disconnessione automatica del microfono quando il coperchio viene chiuso.
Dal punto di vista software, dalle parti di Apple sottolineano come il processo di boot per i computer con le nuove CPU M1 (Apple Silicon) sia mutuato da quello dei dispositivi iOS e preveda una serie di controlli e aggiornamenti per garantire la “chain of trust”.
Molti anche gli approfondimenti relativi alle funzionalità di security in iOS 14 e macOS Big Sur, nei quali gli sviluppatori hanno introdotto col tempo una serie di feature che rappresentano la “struttura portante” della sicurezza dei due sistemi, a partire dal (rigoroso) sistema di sandboxing delle app all’interno del sistema mobile.
Ampia documentazione anche per la gestione dell’accesso ai dati personali degli utenti, che in iOS e iPadOS sfrutta Data Vault per bloccare qualsiasi accesso non autorizzato ai dati più sensibili, come i contatti o la galleria fotografica.
Insomma: a leggere il programma per il 2021 sembra proprio che dalle parti di Apple stiano prendendo la sicurezza molto sul serio. Un segno dei tempi?
Condividi l’articolo
Articoli correlati
Altro in questa categoria
https://www.securityinfo.it/2021/02/24/apple-ecco-il-nuovo-security-plan-2021/?utm_source=rss&utm_medium=rss&utm_campaign=apple-ecco-il-nuovo-security-plan-2021
